Introduction
Welcome to the next generation of AI-driven testing – Avo GenAI, designed to revolutionize how test cases are generated, maintained, automated, executed, and optimized with shift left and shift right methodologies within the Avo Assure product.
Key topics
- Challenges in traditional test case creation and maintenance
- How Avo GenAI addresses challenges
- Avo Gen AI Features
- Benefits
- Look out for the next GenAI series!
Before getting into challenges let’s talk about Shift left and shift right testing.
In today’s software development landscape, the concepts of “shift left” and “shift right” have become increasingly important. Let’s explore how Avo GenAI fits into this framework, with a focus on shift left and shift right as well.
Shift Left
Shifting left in testing means moving testing activities earlier in the software development lifecycle. Avo GenAI is all about shifting left, empowering teams to adopt early testing by generating test cases, automating them within the current sprint, and maintaining them throughout the lifecycle. This allows teams to catch and address issues earlier in the testing process and ensures early automation for efficient testing.
Shift Right
While Avo GenAI primarily focuses on shifting left, it also supports “shift right” practices, which involve ongoing testing and monitoring in production. In shift right, we observe production logs, user journey application logs, and other observability metrics to enhance test coverage. Avo GenAI facilitates this by providing insights into production data, allowing teams to identify issues and improve test coverage even after deployment. And also, improves the regression test suite as well by identifying important use cases to cover for each release.
Challenges with Traditional approach
Time-consuming manual processes
Imagine sitting down and writing out every single test case by hand by referring to a lot of required documents. Obviously, this needs a lot of focus and subject matter experts to analyze and generate the test cases. It takes a lot of time and effort.
Difficulty in keeping test cases up to date.
When we work with Agile environment thing can change rapidly as said the requirements too changes and think about already test cases generated for previous version may or may no longer valid. So, the requirements is always changing and evolving. Keeping your test cases current is a real nightmare and aligning with current sprint is too difficult. You might spend hours updating them, only to find out they’re outdated the next day.
Inconsistencies in test case coverage
Ensuring every possible scenario gets covered with manual testing is like trying to explore every corner of a vast maze. It’s easy to miss some pathways. With so many cases to consider, achieving comprehensive coverage becomes a real challenge.
Time-consuming automation of test script creation
Once manual test cases are created, the next big step is to automate them using any tools or framework. Today, either we end up developing a framework and automating each test suite, or as automation grows, it becomes difficult to maintain regularly and align with the current sprint. This will slow down the building of the test suites. By the time you’re done, you’ve spent so much time on it that you wonder if it was worth it.
How Avo GenAI Addresses Challenges
Generation of Test Cases
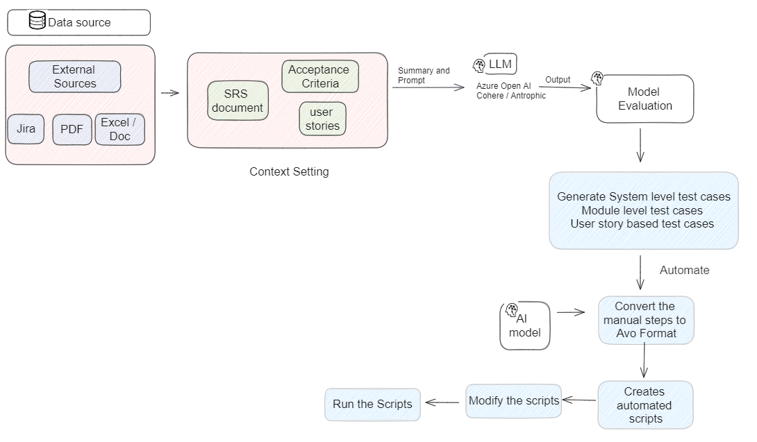
Avo GenAI automates the creation of test cases by analyzing the documents/Jira/User stories, eliminating the need for manual processes. However, humans are still involved in the loop, allowing users to review and make changes to the test cases as needed. Users can also share feedback for further improvements. This not only saves us time and effort but also ensures accuracy and consistency in test case creation. And more over once test case created, they can save and export / integrate with any test management tool for better visibility.
Maintenance of test cases
Avo GenAI dynamically updates test cases to align with changing requirements. It constantly monitors for changes in the project, whether it’s new requirements, updates, or changes in the current sprint. GenAI ensures that test cases remain current and relevant, and it ensures that our testing process remains agile and responsive. This enables us to keep up with the fast-paced nature of software development seamlessly.
Convert manual steps to automated scripts.
Avo GenAI has ML model capability to process by automatically generating test scripts from manual test cases that’s generated by GenAI. It eliminates the need for manual framework development and automates the test suite creation process. This not only saves us time and effort but also ensures that our automation remains aligned with the current sprint and project requirements. With Avo GenAI, testing becomes more efficient and effective, freeing us from the hassle of manual script writing. Behind the scenes our AI ML model has trained with exhaustive test data to convert manual steps to Avo format.
In addition to the aforementioned challenges, Avo GenAI addresses the crucial aspect of securing PII (Personal Identifiable Information) data and ensuring the accuracy of the generated output by applying guardrails to make sure that data is not leaked to models. Furthermore, the generated output undergoes an accuracy check to ensure alignment with the business case.
Flow

Avo GenAI Features
With GenAI, users can leverage a range of powerful features to streamline the test case creation process and optimize testing efforts.
- Connect to Language Models (LLM): GenAI provides the capability to connect to state-of-the-art language models such as GPT-3/GPT-4V, Anthropic, or Cohere. This allows users to harness the power of cutting-edge AI technology for test case generation.
- Template Creation: Users can create templates that describe the parameters for test case generation. These templates specify details such as the target domain, desired accuracy level, and the type of tests to be conducted.
- Template Configuration: Once LLM configuration created, users can select the template and configure them according to their requirements and can generate test case based on the template selected. This ensures that the test case generation process aligns with the defined parameters.
- Test Case Generation: GenAI utilizes the configured templates to automatically generate test cases for different levels of testing, including system-level, module-level, and user story-level tests. This ensures comprehensive coverage across various aspects of the software.
- Test Review and Feedback: Users have the ability to review the generated test cases and provide feedback or comments. This ensures that the test cases accurately reflect the desired testing objectives and can be refined as needed.
- Integration with Test Management Tools: GenAI seamlessly integrates with popular test management tools like Jira/Xray/Zephyr. Users can push generated test cases directly to these tools, ensuring smooth collaboration and alignment with project management processes.
- Automated Script Generation: In addition to test case creation, GenAI offers the ability to automatically generate test scripts within Avo as mind map from the created test cases. This accelerates the automation process, enabling faster implementation of test automation.
Benefits of Avo GenAI
Time and Effort Saved: Avo GenAI takes care of the tedious tasks, like writing and updating test cases, so you can focus on more important things.
Increased Efficiency: By automating test case creation and maintenance, GenAI makes the testing process faster and more efficient.
Better Coverage: With GenAI, you can be sure that all aspects of your software are thoroughly tested, reducing the risk of bugs slipping through.
Cost Savings: By saving time and resources, Avo GenAI helps to reduce overall costs for the project.
Faster Time-to-Market: With quicker testing and updates, you can get your software to market faster, staying ahead of the competition.
Improved Product Quality: With comprehensive testing, your software will be of higher quality, leading to happier customers and fewer support issues.
In essence, Avo GenAI enables active involvement from the initial stages of a project, facilitating the generation of test cases, maintaining the test cases and automating them.
Stay Tuned
In our next upcoming blog posts, we will delve into advanced techniques to further enhance your testing processes:
Improving Test Coverage from Code
Learn how to increase test coverage by leveraging AI/ML insights, GenAI identifies untested code paths and branches within the software. By analyzing code changes/execution paths and historical test coverage data, GenAI highlights areas where tests are lacking, or insufficient. Based on the analysis of untested code paths, GenAI prioritizes the creation of test cases to cover these critical areas. This ensures that testing efforts are directed towards the most vulnerable parts of the codebase, improving overall test coverage.
Optimizing Test Execution with Smart Regression
Smart regression testing involves techniques to identify and prioritize test cases based on impacted areas of the software. GenAI intelligently selects test cases for regression testing based on the predicted impact of changes. By prioritizing test cases that cover the affected areas.
Also using AI/ML insights, GenAI identifies the areas of the software that are most likely to be impacted by changes. By analyzing historical test data and code changes, GenAI predicts which modules, features, or functionalities are at higher risk of regression. This means focusing testing efforts on the parts of the application that are most likely to be affected by recent changes.
Enhancing Test Coverage with production insights (Observability)
Explore the power of observability by analyzing production, system, and application logs to extract valuable insights identify patterns, and use them to drive test improvements, enhancing the reliability and performance of your software and improving test coverage. By leveraging AI/ML, GenAI can identify patterns, anomalies, and areas of interest within the logs that may impact test coverage.
From Metrics to Smart Analytics
In the dynamic field of software testing, metrics serve as vital guides for evaluating the effectiveness of our testing efforts. However, relying solely on metrics is no longer sufficient in today’s complex environments. By harnessing the power of GenAI or ML models, we can create intelligent dashboards that provide deeper insights into testing activities. These dashboards enable us to predict trends and make informed recommendations, leading to more effective testing strategies.
Written By: Gururaj Hm